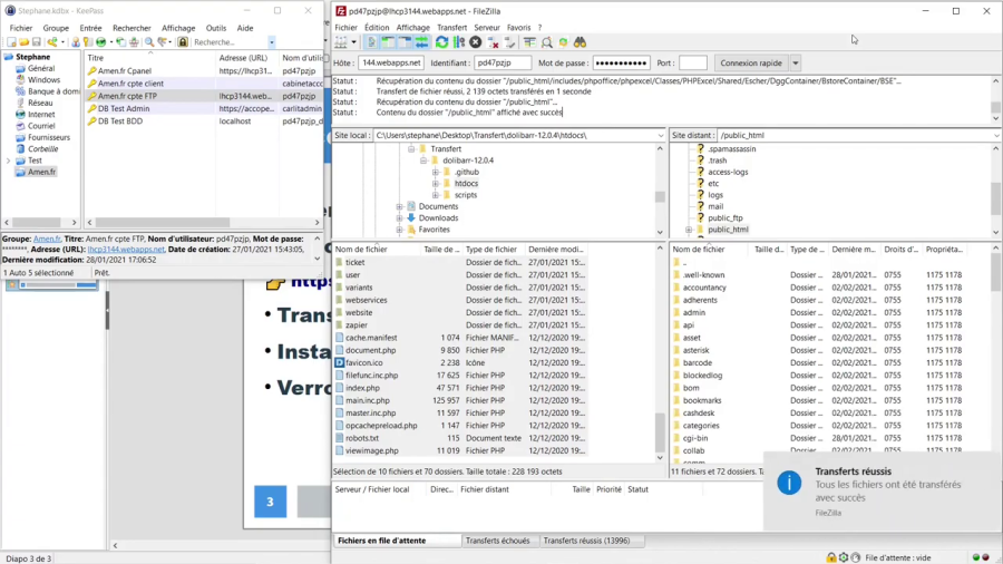
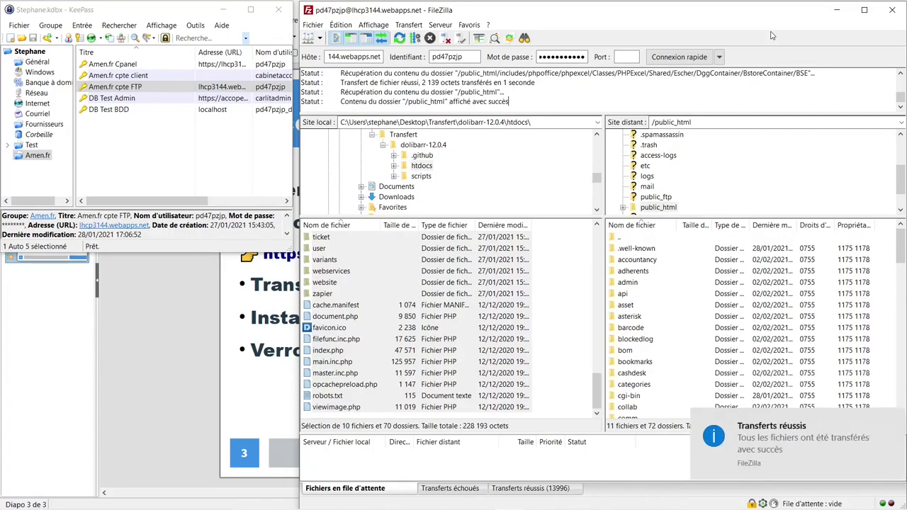
tutoriel:erp-crm:dolibarr:install:amen:amen-012.png

amen-012.png
- Date ::
- 2022/11/08 19:42
- Nom de fichier ::
- amen-012.png
- Format ::
- PNG
- Taille ::
- 509KB
- Largeur ::
- 1280
- Hauteur ::
- 720
- Utilisé sur:
- tutoriel:erp-crm:dolibarr:install:amen:start
← Dolibarr : installation gratuite chez Amen.fr (hébergement offert)